KINGWEI ikoPDA focuses on domestic ms industrial high-frequency data acquisition & analysis

Profinet EIP EtherCAT EGD UDP RFM RtEthernet Tc-net S7 Modbus OPC iso Ads

Siemens AB,GE,Mitsubishi,Beckhoff,MOOG,Schneider,ABB,Alstom,Driver,Domestic PLC,Special Board

QDR quality data recording (digital steel coil) centimeter and millisecond level, supports 32+clients online

Equipment testing, fault diagnosis, quality analysis, ikoPDA CHPDA PLC-PDA, No crack & call similar system

3rd PDA formats & Rich proprietary features

Global Standards, Exceptional Value

Simplified for China. Zero-Installation Setup

Full Customization & OEM with Open APIs

Proven by Hundreds of Enterprise Applications

Process Data Acquisition – PDA

-- Detailed analysis of quality manage & industrial big data sources

-- Full stack develop & Fully intellectual property owned

高速数据采集方案

专题系统

联系我们、下载

High speed data acquisition scheme

Thematic System

Contact us & Download

1 Configuring the PDA System and Data Tags

37 Main driver system SL150

2 S7-1500 and slave drop data collection scheme

38 B&R - Robot

3 S7-400 Ethernet high speed fixed period 2ms

39 MITSUBISHI MC protocol - format 4

4 S7-300 Ethernet high speed fixed period

40 MITSUBISHI MELSECT – QnA 3E

5 Profinet

41 MITSUBISHI Q-Series UDP

6 S7-400/300/TDC/FM458 Ethernet Variable Access

42 Smart meter DL/T645-2007 protocol

7 Standard Ethernet UDP TCP

43 S7-200 smart

8 S7 PLC Tools for program debugging - pdaTools

44 Automobile CAN-bus

9 S7-400/300/TDC/FM458 Symbol Variable DB block

45 Alstom HPCi VMIVME 7750 - UDP

10 S7-400/300 iso(MAC address)

46

11 S7-300/400 standard ethernet

47

12 TDC Ethernet

48 Listen to all data on the Profibus bus and collect it

13 S7-1500/1200

49 ABB main drive ACS6000

14 MPI/DP variable access

50 Collecting PCI/PCIe card data

15 Profibus-DP

51 Collect TC-net network data

16 RFM(Reflective Memory)

52 Collect UDP data forwarded by Tc-net

17 CoDeSys

53 Collect domestic PLC data

18 Interface Module

54 Other data collection methods

19 Simotion D

55 High speed data forwarding

20 EGD(Ethernet Global Data)

56 PDA system scheme for converter, RH furnace, LF furnace in steel plant

21 Modbus Register address

57 Continuous Casting Hydraulic Vibration PDA System

22 Modbus TCP Memory block

58 Hot rolling TDC GDM.PDA system renovation

23 Modbus TCP Register address

59 USB HID

24 FM458 Profibus-DP gateway

60 AnyControl

25 GE Fanuc SRTP/ SNPX

61 DDEServer

26 Wago

62 PDAServer as EtherCAT Slave

27 MOOG PLC

63 MQTT

28 ABB PLC

64 S7-1200 as both a PROFINET IO Controller and an IO Device

29 Beckhoff Ethernet

65 Millisecond level temperature acquisition

30 Bechhoff Realtime Ethernet

66 Acquiring TDC Data via Reflective Memory Network

31 Beckhoff Ads

67 Opc Ua Variable Scan and Export

32 EtherCAT

68 Collecting KEPServer data through Opc Ua

33 RS232 / RS485

69 Collecting S7-1500 data through Opc Ua

34 Rockwell AB PLC

70 Collecting AnyControl data through Opc Ua

35 OPC / OPC Ua

71 Opc Ua Interface pdaOpcUaServer

36 Auxiliary transmission S120

72 Project performance and typical project application

36 Auxiliary transmission S120

S120 is a new generation frequency converter launched by Siemens, with DP and PN interfaces. CU320-2 PN (control unit 6SL3 040-0MA01-0AA0+memory card 6SL 3054-0EJ01-1BA0), CU320 (control unit 6SL3 040-0MA00-0AA1+memory card 6SL 3054-0CG00-1AA0).

36.1 PDAServer as Profinet master

PDAServer, as Profinet master station, can collect data from several CU320 slave stations at high speed. this is the fastest way to collect data without interference from A/D and D/A conversion. the data source type is 40.

You may use the CU320 self PN port or add CBE20 network card, the speed is lower than self PN.

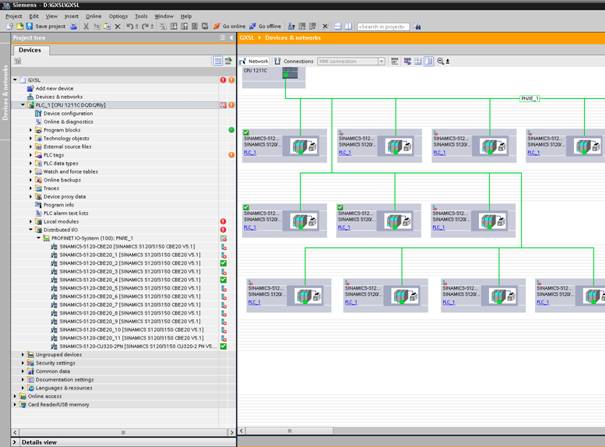
The CPU 315-2 PN/DP hardware configuration can be referred to in the following figure.

The hardware configure of devices and networks is below in CPU 1211C.

 

View version number and assign IP address and Profinet device name to CU320 in Scout.

 

The configuration in Scout is as follows:

 

CBE20 is automatically allocated to IF1, DP is automatically allocated to IF2, DP is automatically allocated to IF1 if CBE20 is not inserted.

To configure the data to CU320 sent by PDAServer.

To configure the data to PDAServer sent by CU320.

36.2 PDAServer as Profinet Master Station Bus Time Division Multiplexing

Add Ethernet board CBE20 to each CU320 to form a dedicated data collection PN network.

Indicator: CU: 25Word, Supply: 10Word ±, each Drive: 20Word ±, data refresh cycle up to 1 millisecond, Profinet bus time division multiplexing method can collect more data, (CU: 25Word, Supply: 10Word ±, each Drive: 20Word ±) * 3 data refresh cycle up to 3 milliseconds.

Advantages: Fast collection speed, no modification required for automated L1 software, isolated from the automated L1 system.

Disadvantages: CU320 requires the addition of CBE20, CU320 parameters need to be modified, and separate networking is required.

 

 

 

 

 

The following figure shows the CFC program diagram for collecting CU: 75Word with a PDA side data refresh cycle of 3 milliseconds. If CU only collects 25Word, there is no need for the CFC program.

36.3 Transfer the CU320 data to PLC or D455

As a DP or PN slave station, CU320 transmits data to the master station, and the master station collects data, the comprehensive acquisition speed is slower than that of the previous scheme.

36.4 PDAServer reads directly by r or p parameter address

The data source type is 27 or 21, and the comprehensive collection speed is slower than the previous two schemes, but it is convenient. The CPU slot number is determined as shown in the following figure.

Rules for setting variable addresses:

DB [parameter number] DBB [1024 * device number+parameter index] corresponds to int8 and uint8

DB [parameter number] DBW [1024 * device number+parameter index] corresponds to int16 and uint16

DB [parameter number] DBD [1024 * device number+parameter index] corresponds to int32, uint32, and float

The device number is determined as shown in the following figure. Parameter subscripts refer to the subscripts of array elements, such as 0, 1, 2, 3, etc. In a PDA connection, the same array can only have one of its elements. To read multiple elements of the same array, multiple PDA connections must be established.

Method 1:

Use the PN network composed of existing X150 to read the P and r parameters.

Indicator: Read 50 parameters with a refresh cycle of approximately 10 milliseconds.

Advantages: Hardware and network, L1 software, and CU320 parameters do not require any modifications.

Method 2:

X127 monitoring port networking, reading P and r parameters through the monitoring port.

Indicator: Read 50 parameters with a refresh cycle of approximately 10 milliseconds.

Advantages: The automated L1 software does not require any modifications.

Disadvantage: The IP of the CU320 monitoring port needs to be modified and networked.

36.5 Comprehensive data acquisition plan for company level main and auxiliary transmission systems

In order to isolate from the automated L1 system, signals with a sampling period of less than 10ms are collected through a dedicated PN network formed by CBE20. If there are no special requirements for the sampling period, data is read from S120 through standard Ethernet using Siemens internal communication protocol.

The PDA system saves the collected signals as. dat files and can also be saved to relational and temporal databases such as InfluxDB, making it convenient for various automatic reports and big data analysis such as Power BI, Sailsoft, and Grafana.

Multiple PDA servers need to be set up based on the geographical location of each branch and the number of transmission systems.

36.6 Method of Importing Scout Free Messages in Portal

The onboard PN port X150 serves as IF1 to communicate with automation L1, while CBE20 serves as IF2 to communicate with PDA. Free messages are used for communication with PDA. If there are no free messages in the chart, the configured IF2 communication messages need to be exported as gsd from Scout. Since Scout can only export IF1, IF1 and IF2 should be exchanged first. After the following operations are completed, the settings of IF1 and IF2 should be restored.

Prepare two sets of files, such as GenerateGsdmlFile_ V2_ 2_ 0 and GSDML-V2.34-Siemens Sinamics_ S_ CU3x0-20181115.xml.

 

 

 

 

 

Finally, generate these two files.

Load in Portal.

 

Apparatus test&Fault diagnosis&Quality analysis

Millisecond data sampling

Real-time data compression

Capture signal instantaneous mutation

友情链接 百度 腾讯 新浪 网易 搜狐 凤凰 淘宝 京东 中国自动化网 中国工控网 西门子 罗克韦尔 华军软件园 天空软件站 非凡软件站 多多软件站

携程 知乎 中国五矿 中冶集团 中冶赛迪 中冶南方 中冶京诚 中冶华天 中冶长天 中冶北方 中冶焦耐 中国宝武 宝信 宝钢 武钢 鞍钢 河钢 首钢

沙钢 山钢 涟钢

ICP2025092850 版权所有©Copyright:2025-2035. 经纬铭月科技(武汉)有限公司

 

 

Develop communication protocol, Customized analysis function, XinChuang domestic obsession

 

PDAServer    PDAClient